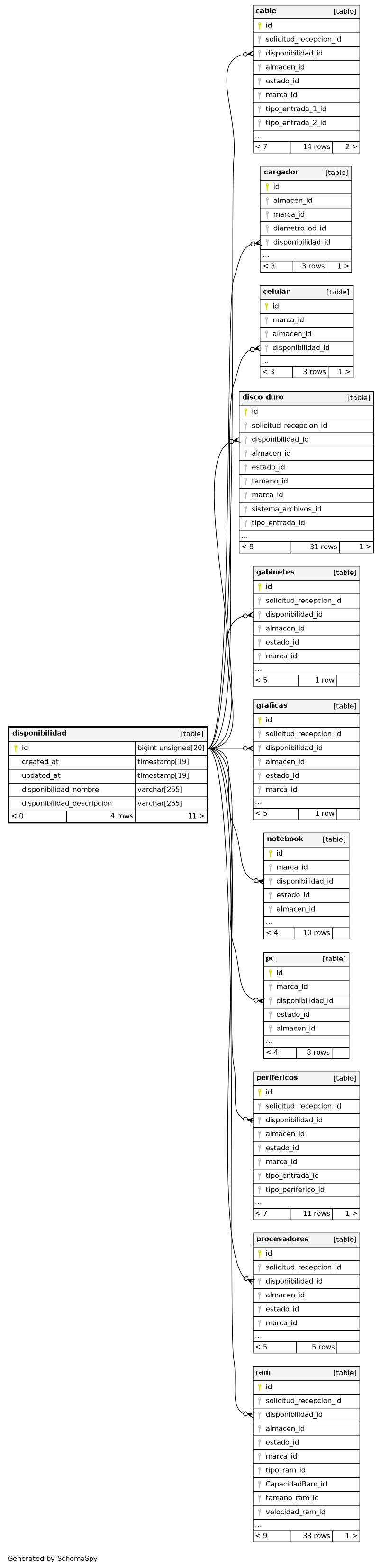
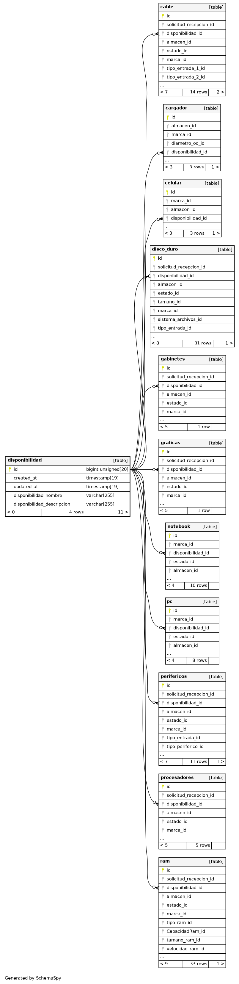
disponibilidad

4 rows


Columns

Column Type Size Nulls Auto Default Children Parents Comments
id BIGINT UNSIGNED 20 null
cable.disponibilidad_id cable_disponibilidad_id_foreign R
cargador.disponibilidad_id cargador_disponibilidad_id_foreign N
celular.disponibilidad_id celular_disponibilidad_id_foreign N
disco_duro.disponibilidad_id disco_duro_disponibilidad_id_foreign R
gabinetes.disponibilidad_id gabinetes_disponibilidad_id_foreign R
graficas.disponibilidad_id graficas_disponibilidad_id_foreign R
notebook.disponibilidad_id notebook_disponibilidad_id_foreign R
pc.disponibilidad_id pc_disponibilidad_id_foreign R
perifericos.disponibilidad_id perifericos_disponibilidad_id_foreign R
procesadores.disponibilidad_id procesadores_disponibilidad_id_foreign R
ram.disponibilidad_id ram_disponibilidad_id_foreign R
created_at TIMESTAMP 19 null
updated_at TIMESTAMP 19 null
disponibilidad_nombre VARCHAR 255 null
disponibilidad_descripcion VARCHAR 255 null

Indexes

Constraint Name Type Sort Column(s)
PRIMARY Primary key Asc id

Relationships