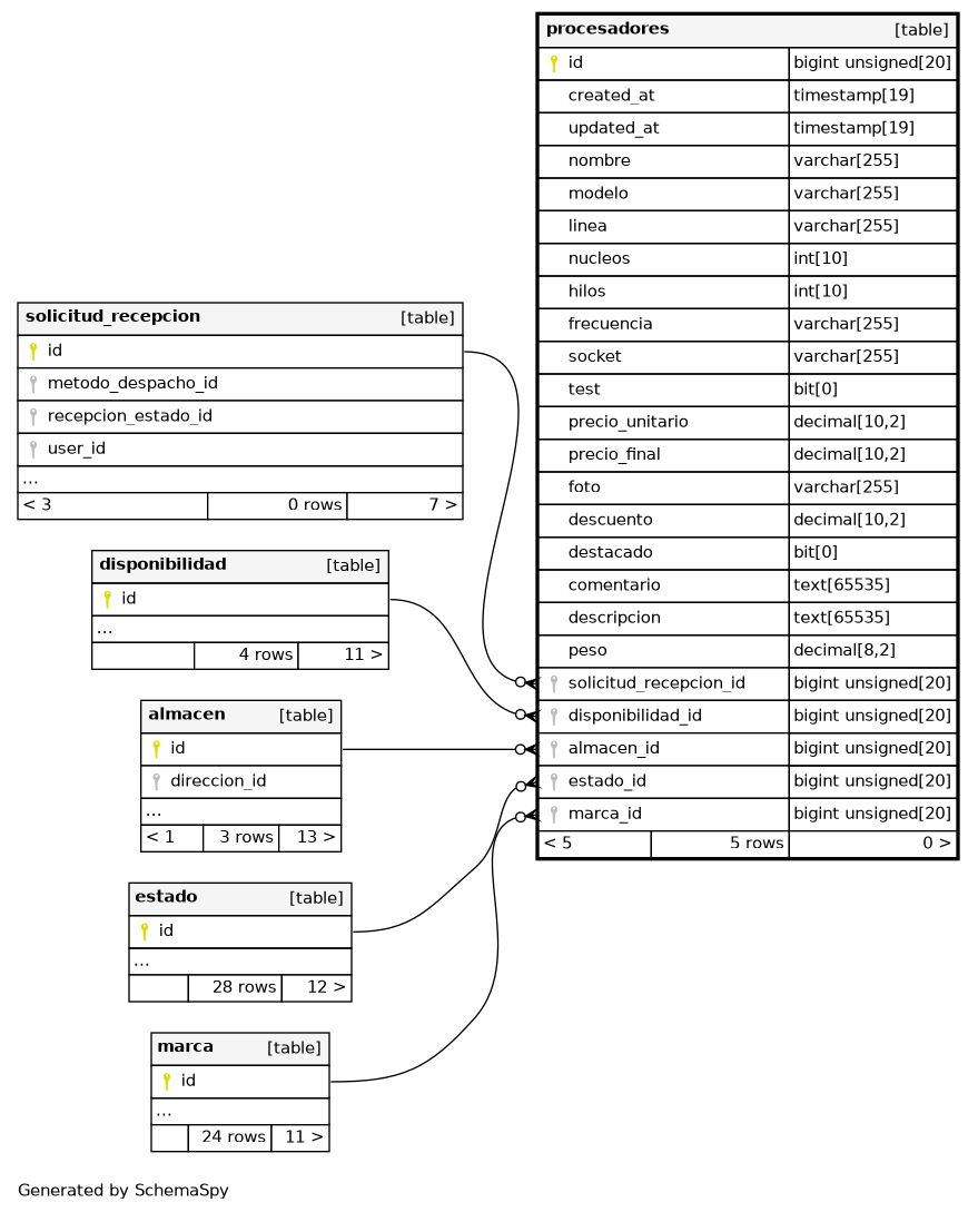
Columns
| Column | Type | Size | Nulls | Auto | Default | Children | Parents | Comments | |||
|---|---|---|---|---|---|---|---|---|---|---|---|
| id | BIGINT UNSIGNED | 20 | √ | null |
|
|
|||||
| created_at | TIMESTAMP | 19 | √ | null |
|
|
|||||
| updated_at | TIMESTAMP | 19 | √ | null |
|
|
|||||
| nombre | VARCHAR | 255 | null |
|
|
||||||
| modelo | VARCHAR | 255 | √ | null |
|
|
|||||
| linea | VARCHAR | 255 | √ | null |
|
|
|||||
| nucleos | INT | 10 | √ | null |
|
|
|||||
| hilos | INT | 10 | √ | null |
|
|
|||||
| frecuencia | VARCHAR | 255 | √ | null |
|
|
|||||
| socket | VARCHAR | 255 | √ | null |
|
|
|||||
| test | BIT | 0 | 0 |
|
|
||||||
| precio_unitario | DECIMAL | 10,2 | 0.00 |
|
|
||||||
| precio_final | DECIMAL | 10,2 | 0.00 |
|
|
||||||
| foto | VARCHAR | 255 | √ | null |
|
|
|||||
| descuento | DECIMAL | 10,2 | 0.00 |
|
|
||||||
| destacado | BIT | 0 | 0 |
|
|
||||||
| comentario | TEXT | 65535 | √ | null |
|
|
|||||
| descripcion | TEXT | 65535 | √ | null |
|
|
|||||
| peso | DECIMAL | 8,2 | √ | null |
|
|
|||||
| solicitud_recepcion_id | BIGINT UNSIGNED | 20 | √ | null |
|
|
|||||
| disponibilidad_id | BIGINT UNSIGNED | 20 | null |
|
|
||||||
| almacen_id | BIGINT UNSIGNED | 20 | null |
|
|
||||||
| estado_id | BIGINT UNSIGNED | 20 | null |
|
|
||||||
| marca_id | BIGINT UNSIGNED | 20 | null |
|
|
Indexes
| Constraint Name | Type | Sort | Column(s) |
|---|---|---|---|
| PRIMARY | Primary key | Asc | id |
| procesadores_almacen_id_foreign | Performance | Asc | almacen_id |
| procesadores_disponibilidad_id_foreign | Performance | Asc | disponibilidad_id |
| procesadores_estado_id_foreign | Performance | Asc | estado_id |
| procesadores_marca_id_foreign | Performance | Asc | marca_id |
| procesadores_solicitud_recepcion_id_foreign | Performance | Asc | solicitud_recepcion_id |

