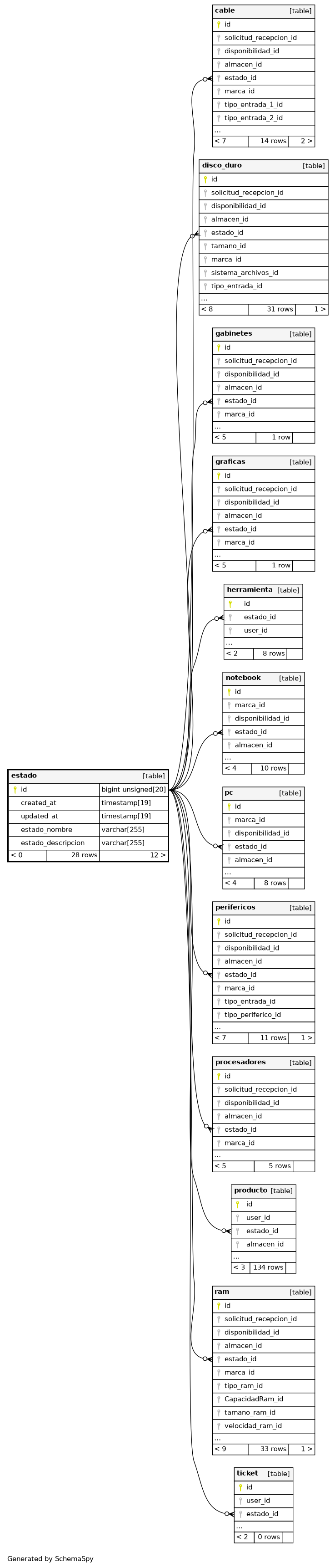
estado

28 rows


Columns

Column Type Size Nulls Auto Default Children Parents Comments
id BIGINT UNSIGNED 20 null
cable.estado_id cable_estado_id_foreign R
disco_duro.estado_id disco_duro_estado_id_foreign R
gabinetes.estado_id gabinetes_estado_id_foreign R
graficas.estado_id graficas_estado_id_foreign R
herramienta.estado_id herramienta_estado_id_foreign R
notebook.estado_id notebook_estado_id_foreign R
pc.estado_id pc_estado_id_foreign R
perifericos.estado_id perifericos_estado_id_foreign R
procesadores.estado_id procesadores_estado_id_foreign R
producto.estado_id producto_estado_id_foreign C
ram.estado_id ram_estado_id_foreign R
ticket.estado_id ticket_estado_id_foreign R
created_at TIMESTAMP 19 null
updated_at TIMESTAMP 19 null
estado_nombre VARCHAR 255 null
estado_descripcion VARCHAR 255 null

Indexes

Constraint Name Type Sort Column(s)
PRIMARY Primary key Asc id

Relationships